Hi.
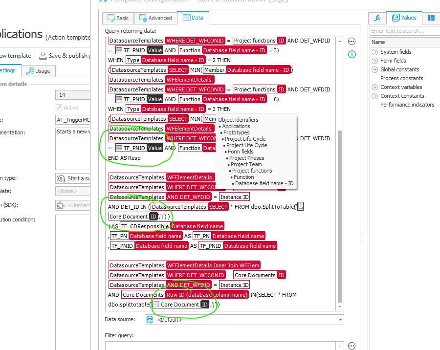
Since we switched from V2021 to V2025 I noticed that it seems to be no longer possible to use the content of a form field (unsaved data) in a SQL query (see pic).
It just delivers "empty".
Is there a workaround? I frequently used the data of form fields to control actions and so on.
This is a major degradation !
Kind regards
Klaus