Home > Forum > Database > Retention - Remove from content database

Retention - Remove from content database
0

Hello community,
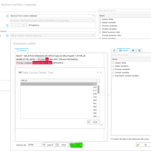
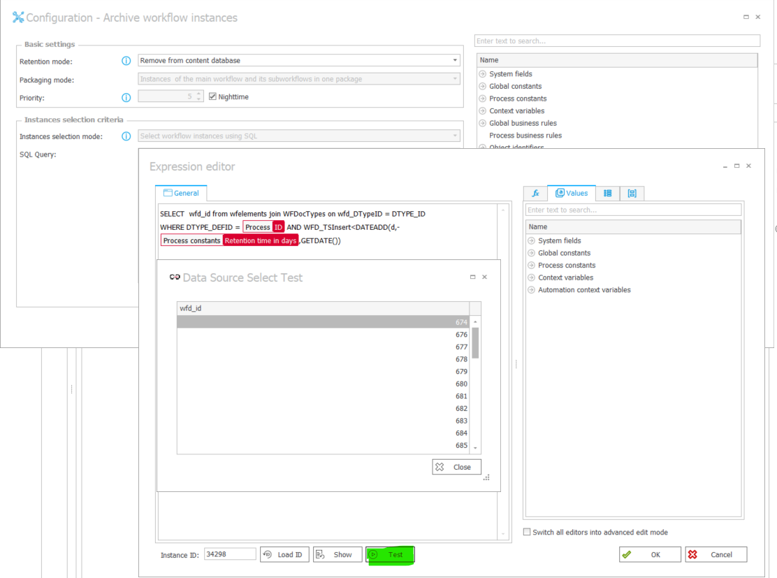
what could be wrong with my configuration - Archive workflow instances - Retention mode - Remove from content database (see picture attached)? It is not working.

WEBCON

Hi Ondrej,

Check whether your archived instances are present in Archiving queue: https://docs.webcon.com/docs/2026R1/Studio/Reports/Reports_Basics/Reports_ArchiveWorkflowInstancesQueue
If they're not there, then the action was not executed successfully and possible reason should be found in action's logs (I'd check WFLogs view on content database).
If the instances are present in the queue, then the action was executed successfully (it's done its job), but the Workflow Service cannot proceed tasks in the queue.
If the service role is enabled as Maks suggested, then either:
- you have not set the night hours in Schedules configuration (you set priority=nighttime in action's configuration, so archiving will be done only during Night hours. See: https://docs.webcon.com/docs/2026R1/Studio/SystemSettings/ServiceConf/Schedules/#1-night-hours ),
- another error occurred during last attempt and there should be error messages in the queue