Home > Forum > Processes > Verify Process shows no warning despite broken reference

Verify Process shows no warning despite broken reference
0

Hi,

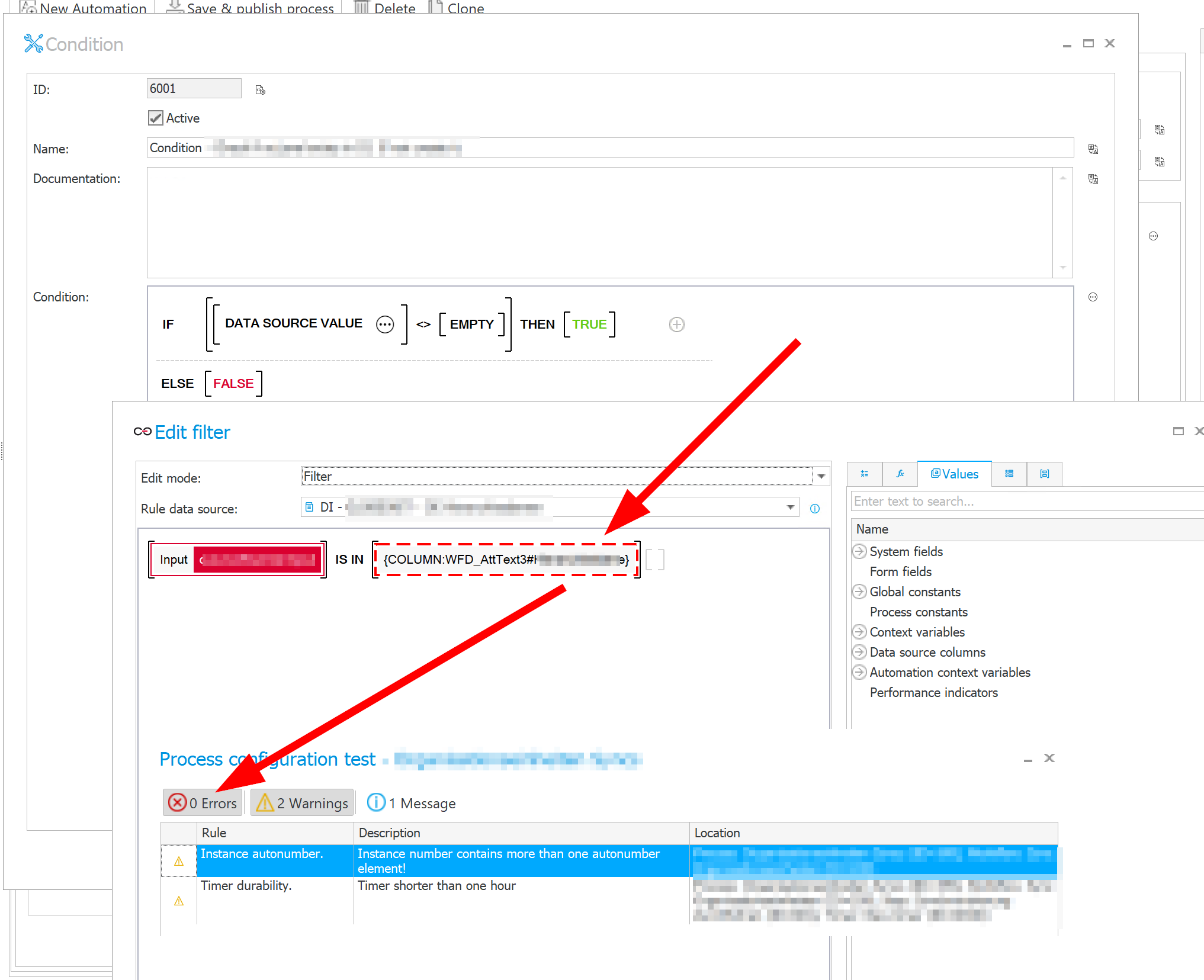
after switching a single line text field to an integer number several automations broke - as excpected - because the column name has switched from WFD_AttText1 to WFD_AttInt1.

Starting a WF instance brings always an error - as expected. That's why I gave the "verify process" a try and I hope to get some warnings due to broken references.

Unfortunately there is no warning and I had to search manually and found a broken one in a "data source value" filter as shown in the screenshot.

Why isn't this indicated in the warning tab of the process verification?

Kind regards
Sébastien

Nobody has replied in this thread yet.